Abstração e Implementação
2.4 Abstração e Implementação
2.4.1 Visão Lógica
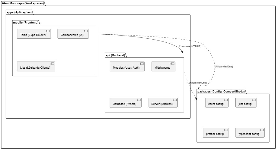
Seguindo a estrutura de Cliente-Servidor em construção de software MonoRepo, temos a seguinte visão lógida do software:
Estrutura Macro
O projeto é estuturado em monorepo, com gerenciamento feito pelo PNPM e possui otimização pelo Turborepo, com diferenciação entra FrontEnd e BackEnd.
A raíz do projeto possui o arquivo pnpm-workspace.yaml, que define:
apps/*contendo as aplicações executáveis do aplicativo móvel e APIpackages/*contendo as configurações compartilhadas como Linters, Configs de testes e outros, usados pela aplicação em apps.
Módulos Principais
A pasta apps/ possui os componentes principais do sistema:
a) O módulo apps/api
É o módulo de API do backend do Projeto, constituído em Node.js com TypeScript
- O Framework utiliza Express.JS e ExpoRouter para roteamento e gerenciamento de requisições.
- O Banco de dados utiliza o Prisma
(Prisma/schema.prisma)para se comunicar com o banco de dados Postgres.SQL, rodando a partir de um container do DOCKER. - A estrutura de módulos: A API é organizada por features como visto em
src/modules/useresrc/modules/authe cada módulo contém:routes.tspara definir endpoints da API,controllers.tspara orquestrar a lógica de requisição,services.tscontendo a lógica de negócios.repository.tsque abstrai o acesso direto ao banco de dados do Prisma. - Os testes de API são configurados com o JEST e estáo na pasta
src/__tests__, com foco em testes de integração e testes unitários.
b) Módulos FrontEnd apps/mobile
É o aplicativo móvel principal, desenvolvido com REACT NATIVE e EXPO.
- Roteamento: É feito através do ExpoRouter, com uma abordagem file based routing em que a estrutura de diretórios define a rota de navegaçõa do app.
(Auth): Define a tela de autenticação como:login.tscecadastro.tsx.(Dashboard): Define a área logada do aplicativo, e possui páginas como (Home.tsxeTeams.tsx).- Componentização: O sistema está organizado com uma pasta dedicada a componentes reutilizáveis em (
components/). - Estilização e temas: São definidos por designs (
constants/Colors.tseconstants/Fonts.tseconstants/Theme.ts). - Os Testes: são encontrados na pasta (
__tests__/) e utilizam o JEST (com o React Native Testing Library) para testar componentes e páginas (components/epaginas/)
C) Módulos Compartilhados (packages)
O diretório packages é fundamental para a estratégia do monorepo, garantindo que todas as apps sigam os mesmos padrões de qualidade de código:
-
packages/eslint-config: Configuração base do ESLint, compartilhada entre api e mobile. -
packages/jest-config: Presets de configuração do Jest. -
packages/prettier-config: Regras de formatação de código (Prettier). -
packages/typescript-config: Arquivos tsconfig.json base, garantindo consistência nas configurações do TypeScript.
Diagrama UML:
Figura 2.4.1 - Diagrama de pacotes UML
Fonte: Samuel Leite
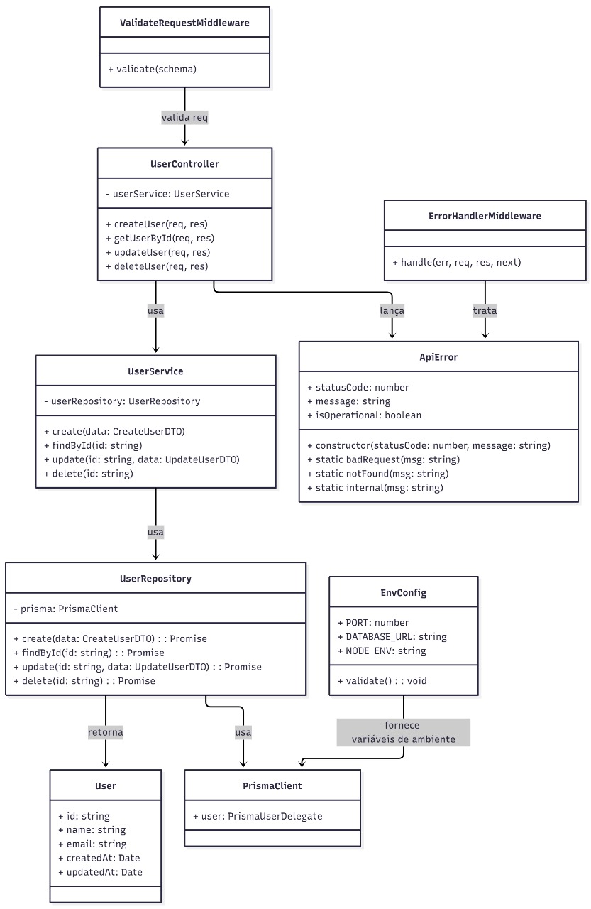
O diagrama de classes em alto nível representa a estrutura lógica do backend, destacando a separação entre camada de lógica de negócio e camada de persistência.
Na parte superior do fluxo estão as classes App e Server, responsáveis pela configuração e inicialização da aplicação, incluindo o registro das rotas e middlewares globais. As rotas direcionam as requisições HTTP para os Controllers, que são os pontos de entrada da lógica de negócio.
A classe Controller representa a camada de controle, responsável por receber as requisições, acionar as validações (via middlewares e schemas Zod) e encaminhar as operações à camada de serviço. A Service implementa a lógica de negócio, verificando regras como unicidade de email, autenticação e consistência dos dados. Ela não acessa o banco diretamente, para isso utiliza a Repository.
A Repository representa a camada de persistência, responsável por consultar, criar, atualizar e excluir dados no banco através do PrismaClient, que é o ORM usado para interagir com o banco de dados relacional. Assim, o repositório isola o acesso ao banco, permitindo que a lógica de negócio permaneça independente da tecnologia de persistência.
As classes Validation e Middlewares aparecem como suporte transversal, garantindo a validação dos dados, autenticação e tratamento padronizado de erros. A classe ApiError centraliza a forma como exceções são propagadas e tratadas, mantendo consistência nas respostas de erro.
Em resumo, o diagrama mostra uma arquitetura em camadas bem definidas:
-
Controller: interface entre a API e a lógica de negócio.
-
Service: regras e operações do domínio.
-
Repository: acesso e manipulação de dados persistentes.
-
PrismaClient: integração direta com o banco, cliente ORM responsável pela execução das queries no Postgres
-
Middlewares e ApiError padronizam validação e tratamento de erros.
Essas camadas interagem de forma sequencial: Controller → Service → Repository → Banco de Dados, com middlewares e validações atuando de forma transversal. Essa estrutura favorece organização, testabilidade e manutenção do sistema.
Figura 2.4.2 - Diagrama de classes - User
Fonte: Gabriel Mota
-
UserController: expõe endpoints REST (createUser, getUserById, updateUser, deleteUser). Recebe requisições, aplica validações com o ValidateRequestMiddleware e delega a lógica ao UserService. Em caso de erro, lança ApiError.
-
UserService: contém as regras de negócio (ex.: impedir e-mail duplicado, validar permissões de atualização/exclusão). Utiliza o UserRepository para acessar o banco e lança ApiError em casos de violação de regras.
-
UserRepository: responsável pela persistência via PrismaClient. Executa operações CRUD (create, findById, update, delete) e consultas específicas. Isola o acesso ao banco, mantendo o service independente da tecnologia usada.
-
User (modelo de domínio): representa os dados do usuário: id, name, userName, email, createdAt, updatedAt. Pode incluir campos adicionais como profileType.
Figura 2.4.3 - Diagrama de classes - Group
Fonte: Gabriel Mota
-
GroupController: entrada das requisições REST para grupos, aplica validação (middleware) e delega para o service.
-
GroupService: contém lógica de domínio (ex.: garantir unicidade de nome, checar permissões do ownerId, regras de groupType), não acessa o DB diretamente.
-
GroupRepository: camada de persistência, encapsula consultas e comandos ao Prisma (prisma.group.*) e retorna objetos Group (tipados conforme o MER do projeto).
Figura 2.4.4 - Diagrama de classes - Post
Fonte: Gabriel Mota
-
PostController: é o ponto de entrada das requisições HTTP, valida o request (via middleware Zod), extrai contexto de autenticação e delega ao PostService. Não contém lógica de negócio além do roteamento e preparação de respostas.
-
PostService: centraliza as regras de negócio do domínio Post:
-
valida permissões (por exemplo, só admins do groupId podem publicar eventos),
-
garante regras específicas de postType (se
EVENTO, exige eventDate e possivelmente location), -
orquestra ações compostas (criar post + notificar membros, atualizar caches, etc.),
-
lança ApiError para erros de negócio (404, 403, 400).
-
PostRepository: abstrai o acesso ao banco, traduz chamadas da camada de serviço em operações do ORM (
prisma.post.create/findUnique/findMany/update/delete) e faz joins/queries relacionadas (ex.: buscar comments, contar likes, listar posts de um group). Aqui também fica a lógica de persistência de relacionamentos N:M (postLikes) e operações que afetam múltiplas tabelas (recomendável usar transações do Prisma nesses casos).
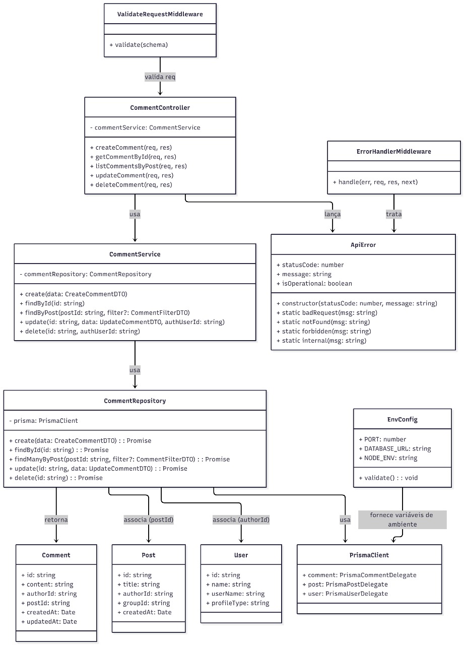
Figura 2.4.5 - Diagrama de classes - Comment
Fonte: Gabriel Mota
-
CommentController: recebe as requisições HTTP relacionadas a comentários (criar, listar por post, obter, atualizar, excluir). Aplica validações via middleware (Zod) e extrai contexto de autenticação antes de delegar à camada de serviço.
-
CommentServic: contém a lógica de negócio dos comentários, validações específicas (ex.: post existe, usuário não está banido do grupo), autorização (só autor ou moderador pode editar/excluir), regras de formatação/normalização (ex.: sanitização do content) e orquestra chamadas a repositórios e possíveis side-effects (notificações, incrementos de contadores). Em caso de violação de regra, lança ApiError. Essa separação mantém regras de domínio fora do controller. (baseado na visão lógica e MER do projeto).
-
CommentRepository: encapsula a persistência com Prisma, mapeia DTOs para
prisma.comment.create/findUnique/findMany/update/delete. Também resolve associações (trazer autor, ou contar comentários do post) e é o local apropriado para usar transações quando operações afetam múltiplas tabelas (ex.: criar comentário + atualizar contador de comentários no post). O modelo entidade-relacionamento define a relação 1:N entre Post e Comment e 1:N entre User e Comment, que o repositório materializa nas queries.
Figura 2.4.6 - Diagrama de classes - Match
Fonte: Gabriel Mota
-
MatchController: ponto de entrada HTTP para operações relacionadas a partidas (criar, listar, atualizar, excluir, inscrever usuário). As rotas aplicam validação (middleware Zod) e autenticação, e só orquestram chamadas ao serviço.
-
MatchService: contém a lógica de negócio da entidade Match:
-
valida regras do domínio (por exemplo: limites de participantes, regras de horário, somente organizador pode finalizar/editar placar),
-
verifica permissões (quem pode criar/editar/excluir),
-
orquestra ações compostas (criar partida + criar 2 Team como entidades fracas, notificar inscritos),
-
usa transações quando necessário (criar Match e Team em uma operação atômica),
-
MatchRepository: abstrai acesso ao banco via PrismaClient (delegate match, team, tabela de participantes N:M). Implementa queries: findById, findMany (com joins para times/participantes), addParticipant/removeParticipant (N:M), update e delete. É aqui que se usa prisma.$transaction(...) quando múltiplas tabelas precisam ser alteradas de forma atômica (ex.: adicionar participante e incrementar contadores).
-
Domain Model: Match guarda metadados da partida (times referenciais, data, local, placar, criador). Team é uma entidade fraca ligada a Match que relaciona userId a um time (home/away) e modela a composição 1:2 descrita no MER. Usuários podem se inscrever em Matches (N:M), essa inscrição é representada por uma tabela de ligação (e gerenciada pelo repositório).
Figura 2.4.7 - Diagrama de classes - Teams
Fonte: Gabriel Mota
A entidade Team é uma entidade fraca ligada a uma Match (cada Match tem dois Teams: home e away). Um Team relaciona usuários (membros) àquela equipe, isso pode ser modelado como array de userId ou, preferivelmente, por uma tabela N:M team_members.
-
TeamController: Expondo endpoints REST (criar time, adicionar/remover membro, listar times de uma partida, atualizar, excluir). Recebe requests validados por middleware (Zod) e contexto de autenticação; delega a lógica ao service.
-
TeamService: Contém regras de negócio como, quem pode criar/alterar times (ex.: só o organizador da Match), limites de membros por time, verificação de conflito (usuário não pode estar em dois times da mesma Match), e decisão de usar transação quando uma operação altera múltiplas tabelas (por exemplo, ao adicionar membro: inserir em team_members + atualizar contador em team ou match). Em violações de regras lança ApiError.
-
TeamRepository: Faz o mapeamento para o banco (Prisma): prisma.team.create, prisma.team.update, prisma.teamMembers.create / delete, prisma.team.findMany com where: { matchId } e includes para membros. Operações compostas que alteram team e a tabela de membros devem ser feitas via prisma.$transaction(...) para garantir atomicidade.
-
Modelo de dados: Team armazena metadados (role, referência a matchId) enquanto a associação team_members materializa os membros (teamId, userId). Essa separação facilita consultas (listar membros, checar inscrições) e mantém normalização.
Figura 2.4.8 - Diagrama de classes - Report
Fonte: Gabriel Mota
-
ReportController: expõe endpoints REST (criar, listar, obter, atualizar status, excluir). Aplica validação (Zod) e autenticação via middlewares, e limita-se a orquestrar chamadas aos serviços.
-
ReportService: concentra regras de negócio, por exemplo: garantir que targetPostId ou targetCommentId seja informado (mas não ambos), validar que o alvo existe, impedir denúncias duplicadas do mesmo usuário sobre o mesmo alvo, definir status inicial (OPEN) e decidir side-effects (notificar moderadores). Em violações de regras lança ApiError.
-
ReportRepository: encapsula a persistência com Prisma (prisma.report.create/findUnique/findMany/update/delete) e traz queries específicas (relatórios por alvo, contagem de denúncias por post/comment). Operações que afetam múltiplas tabelas (ex.: criar report + marcar post como under_review) devem usar transação (prisma.$transaction) aqui.
-
Integração com Post/Comment/User: um Report referencia um Post ou um Comment (1:N do alvo para reports) e sempre referencia o reporter (User). O repositório resolve essas associações ao devolver o objeto Report com includes quando solicitado (por exemplo, include do reporter e do target para a interface administrativa).
2.4.2 Visão de Dados (MER)
O Modelo Entidade-Relacionamento (MER) do sistema foi desenvolvido para representar de forma clara e estruturada as entidades principais, seus atributos e os relacionamentos entre elas. Este modelo serve como base para a criação do esquema do banco de dados relacional, garantindo que os dados sejam armazenados de maneira eficiente e consistente.
Figura 2.4.9 - Modelo Entidade-Relacionamento (MER) do Sistema
Fonte: Gabriel Alves
O MER inclui as seguintes entidades principais:
- User (Usuário): Representa os usuários do sistema, com atributos principais como ID, nome, userName, email e senha, ProfileType (tipo de perfil).
- Group (Grupo): Representa grupos de usuários, com atributos como ID, nome, bio, groupType (tipo de grupo que pode ser ATLÉTICA ou AMADOR).
- Post (Publicação): Representa as publicações feitas pelos usuários admins de grupos, contendo atributos como ID, title, content (conteúdo), date_of_post (data e hora da publicação), postType (tipo de publicação que pode ser EVENTO ou GERAL), location e event_date opcionais para eventos.
- Comment (Comentário): Representa os comentários feitos pelos usuários nas publicações, com atributos como ID, content (conteúdo) e createdAt (data e hora do comentário).
- Match (Partida): Representa partidas esportivas organizadas por grupos, com atributos como ID, home_team (time da casa), away_team (time visitante), match_date (data e hora da partida), location (local) e score_home e score_away para o placar.
- Teams (Times): Entidade fraca que representa os times associados as partidas, com apenas um atributo userId.
- Report (Denúncia): Representa denúncias feitas por usuários contra publicações ou comentários, com atributos como ID, reason (motivo) e createdAt (data e hora da denúncia).
Os relacionamentos entre as entidades são definidos para refletir as interações e dependências do sistema, como a associação entre usuários e grupos, publicações e comentários, e partidas e times. Foram identificados os tipos de relacionamentos (1:1, 1:N, N:M) e as cardinalidades para garantir a integridade dos dados.
Os relacionamentos principais incluem:
- Um User pode pertencer a muitos Groups (N:M), e um Group pode ter muitos Users.
- Um User pode seguir (Follow) muitos Groups (N:M), e um Group pode ser seguido por muitos Users.
- Um User pode criar muitas Posts (1:N), e cada Post é criado por um único User desde que seja um admin de um Group.
- Um Post pode ter muitos Comments (1:N), e cada Comment é associado a um único Post.
- Um User pode curtir (postLike) muitas Posts (N:M), e um Post pode ser curtido por muitos Users.
- Um User pode fazer vários Comments (1:N), e cada Comment é feito por um único User.
- Um User pode marcar presença (attendance) em muitos Events (N:M), e um Event pode ter muitos Users presentes.
- Um User pode denunciar (Report) muitas Posts e Comments (1:N), e cada Report é feito por um único User.
- Um User pode criar (publish) muitas Matches (1:N), e cada Match é criada por um único User.
- Um User pode se inscrever em muitas Matches (N:M), e uma Match pode ter muitos Users inscritos.
- Uma Match tem dois Teams (1:2), e cada Team está associada a uma única Match.
Os atributos de cada entidade foram cuidadosamente definidos para capturar todas as informações necessárias para o funcionamento do sistema, garantindo que o modelo atenda aos requisitos funcionais e não funcionais estabelecidos, sabendo que podem sofrer alterações futuras de acordo com a evolução do projeto.
2.5 Visão de Implantação
A visão de implantação deste projeto detalha a infraestrutura de software e as configurações de execução do sistema em um ambiente de desenvolvimento local (localhost).
O foco é garantir a paridade de ambiente entre os desenvolvedores, facilitando a colaboração e eliminando inconsistências de configuração.
2.5.1 Descrição da Infraestrutura de Implantação
O sistema é executado inteiramente em máquinas locais, por adotarmos a estratégia de construção com monorrepositório, e uma arquitetura cliente-servidor.
- Cliente (Front-end): A aplicação é desenvolvida em React Native . Ela é executada em um emulador de dispositivo móvel (Android Studio ou iOS Simulator) ou em um dispositivo físico conectado à máquina de desenvolvimento.
- Servidor (Back-end): Desenvolvido em Node.js com o framework Express. O Express é responsável por criar e gerenciar os endpoints da API RESTful.
- Armazenamento de Dados: O sistema utiliza PostgreSQL para armazenamento de dados.
- Comunicação: A aplicação React Native utiliza a biblioteca Axios para realizar as requisições HTTP (GET, POST, PUT, DELETE) aos endpoints expostos pela API Express. Para que essa comunicação entre "origens" diferentes (o app e a API, rodando em portas distintas) seja permitida, o middleware CORS (Cross-Origin Resource Sharing) está configurado no servidor Express.
- Repositório: O código-fonte de todos os componentes (front-end e back-end) é gerenciado em um Monorepositório no GitHub.
2.5.2 Justificativa das Tecnologias
A seleção de tecnologias foi baseada na simplicidade, produtividade e no objetivo de simular uma arquitetura de cliente-servidor em ambiente local.
- Implantação Local (
localhost): por ser um projeto acadêmico, não se enxergou motivos para adoção de uma hospedagem pela complexidade e os custos da configuração de provedores de nuvem (AWS, Azure). - Docker: Garante que todos os desenvolvedores e clientes executem instâncias idênticas do banco de dados PostgreSQL e dos serviços de back-end.
- PostgreSQL: Escolhido por ser um banco de dados robusto, de código aberto e amplamente utilizado no mercado.
- React Native: Selecionado por permitir o desenvolvimento de aplicações móveis para iOS e Android a partir de uma única base de código (codebase), otimizando o esforço de desenvolvimento.
- Express (Node.js): Sendo uma ferramenta leve, flexível e performática, sendo ideal para a construção de APIs RESTful de forma rápida e eficiente.
- Monorepositório: A abordagem de monorepo foi escolhida para facilitar a gestão do código, o compartilhamento de tipos e bibliotecas entre o front-end e o back-end, e simplificar a visualização do projeto como um todo, pelo fato de todo o projeto estar em um único repositório.
2.6 Restrições Adicionais
Esta aplicação foi projetada para atender restrições adicionais que garantem seu poder de negócio da aplicação, requisitos técnicos, qualidade e segurança dos dados de usuários.
2.6.1 Restrições Negociais
- O sistema destina-se à avaliação acadêmica, havendo planos para implantação em produção caso solicitado pela comunidade acadêmica.
- O projeto não deve gerar custos de infraestrutura, limitando-se a ferramentas gratuitas e de código aberto.
2.6.2 Restrições Técnicas (Pré-requisitos de Ambiente)
Para a correta execução e avaliação do projeto em um ambiente de desenvolvimento local, a máquina do usuário deve atender aos seguintes pré-requisitos de software:
- Node.js: É necessária a instalação do Node.js.
- Gerenciador de Pacotes
pnpm: O projeto utiliza opnpmpara gerenciamento de dependências. Ele deve estar instalado e será o comando utilizado para instalar os pacotes. - Banco de Dados PostgreSQL: Um servidor de banco de dados PostgreSQL deve estar em execução e acessível pela máquina local. (apesar de citar o docker como estratégia de containerização, uma instalação local do PostgreSQL também é compatível).
- App Móvel (Para Testes Físicos): Para executar o aplicativo em um dispositivo móvel físico (iOS ou Android), o usuário deve ter o aplicativo Expo Go instalado e estar conectado na mesma rede Wi-Fi que o computador que está executando o projeto.
2.6.3 Restrições de Qualidade
- Disponibilidade: O sistema deve estar funcional durante os períodos de desenvolvimento e para a apresentação final.
- Testabilidade: O foco dos testes unitários e automatizados deve ser a integração local entre o aplicativo React Native e os endpoints da API, garantindo que os fluxos de dados ocorram corretamente.
2.6.4 Restrições de Segurança e Conformidade
Embora este seja um projeto acadêmico sem o uso de dados pessoais reais, o design do sistema busca seguir conceitualmente os princípios da Lei Geral de Proteção de Dados (LGPD, Lei nº 13.709/2018).
O desenvolvimento da API (back-end) deve, como boa prática, mitigar os riscos de segurança mais críticos listados no OWASP, como Injection (Injeção de Código) e Broken Authentication (Autenticação Quebrada).








